0

Разделы

SINUMERIK HT 2

Мобильный ручной терминал SINUMERIK HT 2 предназначен для ручного управления станками, например движениями подачи оси

 


Особенности

SINUMERIK HT 2
  • Мобильное ручное управление и мониторинг
  • 2 кнопки включения для операторов с ведущей правой или левой рукой
  • Подсоединение и отсоединение во время работы без аварийного останова (данная функциональная возможность доступна только при использовании совместно с соединительной коробкой PN Plus)
  • Надежный, легкий и эргономичный
  • Интуитивная подача оси за счет прочного магнитного маховика
  • Пользователь может настроить функции всех клавиш и сделать соответствующие надписи (на поставляемых устройствах клавиши имеют предустановленные по умолчанию функции)
  • Вкладыши для надписей (аксессуар)

 


Область применения

SINUMERIK HT 2

SINUMERIK HT 2 предназначен для ручного управления станками в любых ситуациях, когда требуется мобильность оператора (например, во время наладки). Терминал был специально разработан простым в управлении, прочным и пригодным для достижения поставленных целей. SINUMERIK HT 2 легко вписывается в набор компонентов оператора.

 


Дизайн

SINUMERIK HT 2

SINUMERIK HT 2 подключается через соединительную коробку PN Basic или PN Plus в любом месте установки или через модуль подключения Basic PN для установки в распределительном шкафу.

Элементы управления:

  • 20 клавиш, функции всех клавиш легко настраиваются и обозначаются пользователем
  • кнопка аварийного выключения, двухканальная, трехступенчатая
  • 2 кнопки включения (для операторов с ведущей правой или левой рукой), трехступенчатые, двухканальные
  • поворотный переключатель для перехода на ручное управление
  • магнитный маховик
  • клавишный переключатель (3 положения, 2 клавиши)

Тип клавиш:

  • Мембранные клавиши

Интерфейсы:

  • Соединительный кабель для соединительной коробки PN Basic или PN Plus, модуль подключения Basic PN

Дисплей:

  • 4-строчный дисплей (128 x 64 пикселя)

 


Функции

SINUMERIK HT 2

Удобные элементы управления, эргономичный дизайн и малый вес обеспечивают простоту использования устройства даже в течение продолжительных рабочих смен. Класс защиты IP65, резиновые ручки и магнитный маховик подтверждают пригодность устройства для целевого использования даже в тяжелых производственных условиях. Функции клавиш распределены в соответствии с более ранней моделью ручного пульта, типа B-MPI, позволяя легко переключиться с одной версии на другую. Функции всех клавиш легко настраиваются и подписываются с учетом ваших требований.

Соединительная коробка PN Plus позволяет осуществлять "горячую" замену (подсоединять и отсоединять устройство во время работы).

 


Интеграция

SINUMERIK HT 2

Ручной терминал SINUMERIK HT 2 может использоваться для:

  • SINUMERIK PCU 321
  • SINUMERIK 840Di sl (будет доступен в ближайшее время)
  • SINUMERIK 840D sl: NCU 710.1/NCU 720.1/NCU 730.1/NCU 730.2 PN, SINUMERIK PCU 50.3

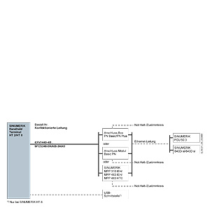
Схема соединений SINUMERIK HT 2

Сведения о применении, конфигурации и длинах кабелей см. в разделе "Система соединений MOTION-CONNECT".

 


Технические данные

SINUMERIK HT 2

Заказной номер

6FC5303-0AA00-2AA0

Название продукта

Ручной терминал SINUMERIK HT 2

Напряжение на входе

24 В DC

Потребляемая мощность, макс.

2.5 Вт

Степень защиты согласно стандарту EN 60529 (IEC 60529)

IP65

Уровень влажности в соответствии с EN 60721-3-3

Класс 3K5. Мин. температура воздуха 0 °C (32 °F). Конденсация и образование наледи не допускается.

Относительная влажность

 

  • Хранение

5 ... 95% при 25 °C (77 °F)

  • Транспортировка

5 ... 95% при 25 °C (77 °F)

  • Эксплуатация

5 ... 65% при 25 °C (77 °F)

Температура окружающей среды

 

  • Хранение

-25 … +60 °C (-13 ... +140 °F)

  • Транспортировка

-25 … +60 °C (-13 ... +140 °F)

  • Эксплуатация

0 … 50 °C (32 ... 122 °F)

Размеры

 

  • Ширина

100 мм (3.94 дюйма)

  • Высота (без элементов управления)

76.2 мм (3.00 дюйма)

  • Глубина (без элементов управления)

255 мм (10.0 дюйма)

Вес, прибл.

0.69 кг (1.52 фунта)

 

 


Заказные данные

Цена на сайте указана розничная в ЕВРО без учета НДС.Для уточнения цены и размера предоставляемой скидки - звоните или присылайте заявки

Заказной номерPGОписание продуктаЦена
6FC5303-0AA00-2AA0714SINUMERIK РУЧНОЙ ТЕРМИНАЛ HT 2 С ДИСПЛЕЕМ 128 X 64 ПИКСЕЛЕЙ 1502.09

 


Аксессуары

Цена на сайте указана розничная в ЕВРО без учета НДС.Для уточнения цены и размера предоставляемой скидки - звоните или присылайте заявки

Заказной номерPGОписание продуктаЦена
6AV6574-1AG04-4AA0270ДОПОЛНИТЕЛЬНЫЙ КЛЮЧ ДЛЯ МОБИЛЬНЫХ ПАНЕЛЕЙ, ОСНАЩЕННЫХ КЛЮЧОМ, УПАКОВКА ИЗ 10 ШТУК 206.70
6AV6671-5AE01-0AX0270СОЕДИНИТЕЛЬНАЯ КОРОБКА PN BASIC ДЛЯ МОБИЛЬНОЙ ПАНЕЛИ MOBILE PANEL 177 PN 297.86
6AV6671-5AE11-0AX0270СОЕДИНИТЕЛЬНАЯ КОРОБКА PN PLUS ДЛЯ МОБИЛЬНОЙ ПАНЕЛИ MOBILE PANEL 177 PN 385.84
6FC5303-0AA01-1AA0714МОДУЛЬ ДЛЯ ПОДКЛЮЧ. BASIC PN БЕЗ АВАР. ПЕРЕМЫЧКИ, С ПЕРЕКЛЮЧ., МОНТАЖ В ШКАФУ, ДЛЯ HT 8 И HT 2 307.07
6FC5348-0AA08-0AA0714SINUMERIK РУЧНОЙ ТЕРМИНАЛ HT 2 УДЕРЖИВАЮЩИЙ МАГНИТ 2 ШТ. 32.11
6FC5348-0AA08-1AA0714SINUMERIK РУЧНОЙ ТЕРМИНАЛ HT 2 ДЕРЖАТЕЛЬ 32.11
6FC5348-0AA08-2AA0714SINUMERIK РУЧНОЙ ТЕРМИНАЛ HT 2 ПОДПИСЫВАЕМЫЕ ВСТАВНЫЕ ПОЛОСКИ (3 ПЛЕНКИ A4) 45.86
6FC5348-0AA08-3AA0714SINUMERIK РУЧНОЙ ТЕРМИНАЛ HT 2 И НТ 8 СПИРАЛЬНЫЙ СОЕДИНИТЕЛЬНЫЙ КАБЕЛЬ ДЛИНА: 1,5M РАСТЯГИВАЕТСЯ ДО 3,5M 229.32
6XV1440-4BH20270КАБЕЛЬ ПОДКЛЮЧЕНИЯ MOBILE PANEL 177 PN, ДЛИНА 2 М 165.36
6XV1440-4BH50270КАБЕЛЬ ПОДКЛЮЧЕНИЯ MOBILE PANEL 177 PN, ДЛИНА 5 М 209.88
6XV1440-4BH80270КАБЕЛЬ ПОДКЛЮЧЕНИЯ MOBILE PANEL 177 PN, ДЛИНА 8 М 297.86
6XV1440-4BN10270КАБЕЛЬ ПОДКЛЮЧЕНИЯ MOBILE PANEL 177 PN, ДЛИНА 10 М 297.86
6XV1440-4BN15270КАБЕЛЬ ПОДКЛЮЧЕНИЯ MOBILE PANEL 177 PN, ДЛИНА 15 М 396.44
6XV1440-4BN20270КАБЕЛЬ ПОДКЛЮЧЕНИЯ MOBILE PANEL 177 PN, ДЛИНА 20 М 474.88
6XV1440-4BN25270КАБЕЛЬ ПОДКЛЮЧЕНИЯ MOBILE PANEL 177 PN, ДЛИНА 25 М 540.60